🎨 블렌더에서 그라데이션 및 표면 질감 적용하는 방법
그라데이션 적용전 먼저 add-on 기능 하나 활성화 하겠습니다~
1️⃣ Node Wrangler 애드온 활성화

먼저 Node Wrangler 애드온을 활성화해야 노드 편집이 편리해집니다.
활성화 방법:
- 편집(Edit) > 환경설정(Preferences) > 애드온(Add-ons) 이동해 주세요~~
- "Node Wrangler" 검색 후 체크(✔)하여 활성화 합니다.
2️⃣ 그라데이션 적용하기
>모델링 창 아래
[쉐이더 에디터] 창으로 켜줍니다.

>new 를 눌러
새로운 material 을 만들어 줍니다.

>보통 여기서 색상을 지정하면 [단색]으로 지정된 빵이 보입니다.
렌더뷰창도 하나 같이 띄워서 봐주면 좋습니다.

[Gradient Texture 적용해 보기]
>Shift + A → search → Gradient Texture 추가해 줍니다.



>(노드 Wrangler 활성화 상태에서-앞에서 add-on 했죠~) Gradient Texture를 선택한 후 Ctrl + T를 누르면 자동으로
- Texture Coordinate
- Mapping 노드가 연결됩니다.

- Texture Coordinate의 Object를 Mapping 노드에 연결하여 객체 기반 그라데이션을 적용.

>다시 검색으로 컬러 램프 추가합니다.
- Shift + A → Converter → ColorRamp 추가 후 Gradient Texture의 Color에 연결.


> 컬러바(ColorRamp)에서 원하는 색을 설정하면 멋진 그라데이션 효과 완성!
+를 통해 색상을 더 추가할 수 도 있습니다.

색상이 세로로 반반 나오면 맵핑의 rotation에서 y값을 90도 회전시켜 주면 됩니다.

검정색은 옆에 바를 밝게 조절하시면 됩니다.ㅎㅎ

저는 아래처럼 했어요.
그라데이션 위치 조절하고 싶으면 mapping에서 location 값 조절해 보세요.
shift 누르고 조절하면 미세 값 조절 가능 합니다.

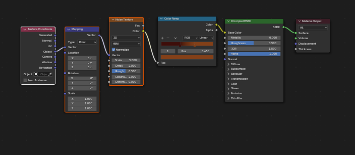
3️⃣ 질감(표면 디테일) 추가하기

>먼저 그라데이션도 적용해 줄게요. color ramp 추가해 주세요.
① 노이즈 텍스처(Noise Texture) 추가
Shift + A→ Noise Texture- Ctrl + T 단축키 사용하여 Texture Coordinate & Mapping 자동 연결해 줍니다.
- 텍스쳐 코디네이트에서 오브젝트를 연결합니다.

>컬러 두가지 적용했을때 모습입니다.
여기까지는 크게 질감은 안느껴 집니다.
이제 여기에 울퉁불퉁 느낌을 넣어볼게요.

② 범프(Bump) 노드 추가
우선 그라데이션에 사용했던
Texture Coordinate & Mapping & Noise Texture 선택 후
shift+d 복제 해줍니다.



Shift + A→Bump 추가.- Noise Texture의 Color 출력을 Bump의 Height에 연결.
- Bump의 Normal 출력을 Shader의 Normal에 연결.
- Strength와 Distance 값을 조정하여 표면의 질감 강도를 조절.
그럼 아래처럼 울퉁불퉁 고기와 그라데이션 빵 완성 .

'Drawing Info' 카테고리의 다른 글
| 2025년 예술활동준비금지원사업 공모(구 창작준비금) (0) | 2025.03.08 |
|---|---|
| 미리캔버스 현실적인 수익 후기! 초보자의 경험담 (0) | 2025.02.28 |
| [블렌더]Set Origin과 Pivot Point 를 원하는 위치 변경 방법 및 리셋 하는 법 (0) | 2025.01.30 |
| [블렌더]3D 커서 위치 처음으로 되돌리는 방법 / 위치 조정 하기 (0) | 2025.01.28 |
| [블렌더]오브젝트 그룹 폴더 관리 단축키 M (0) | 2025.01.27 |